7 * 24
多渠道服务支持
如何找回密码?
更新时间:2024-03-29 15:30:00
1、进入登录页面,点击下方“忘记密码”链接,进入忘记密码页面,如下图:

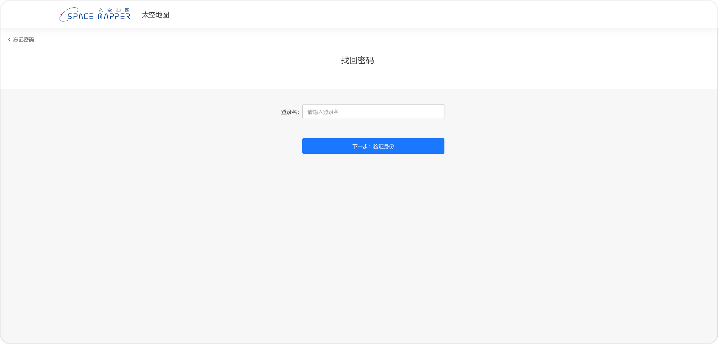
2、输入需要找回密码的“登录名”,如下图:

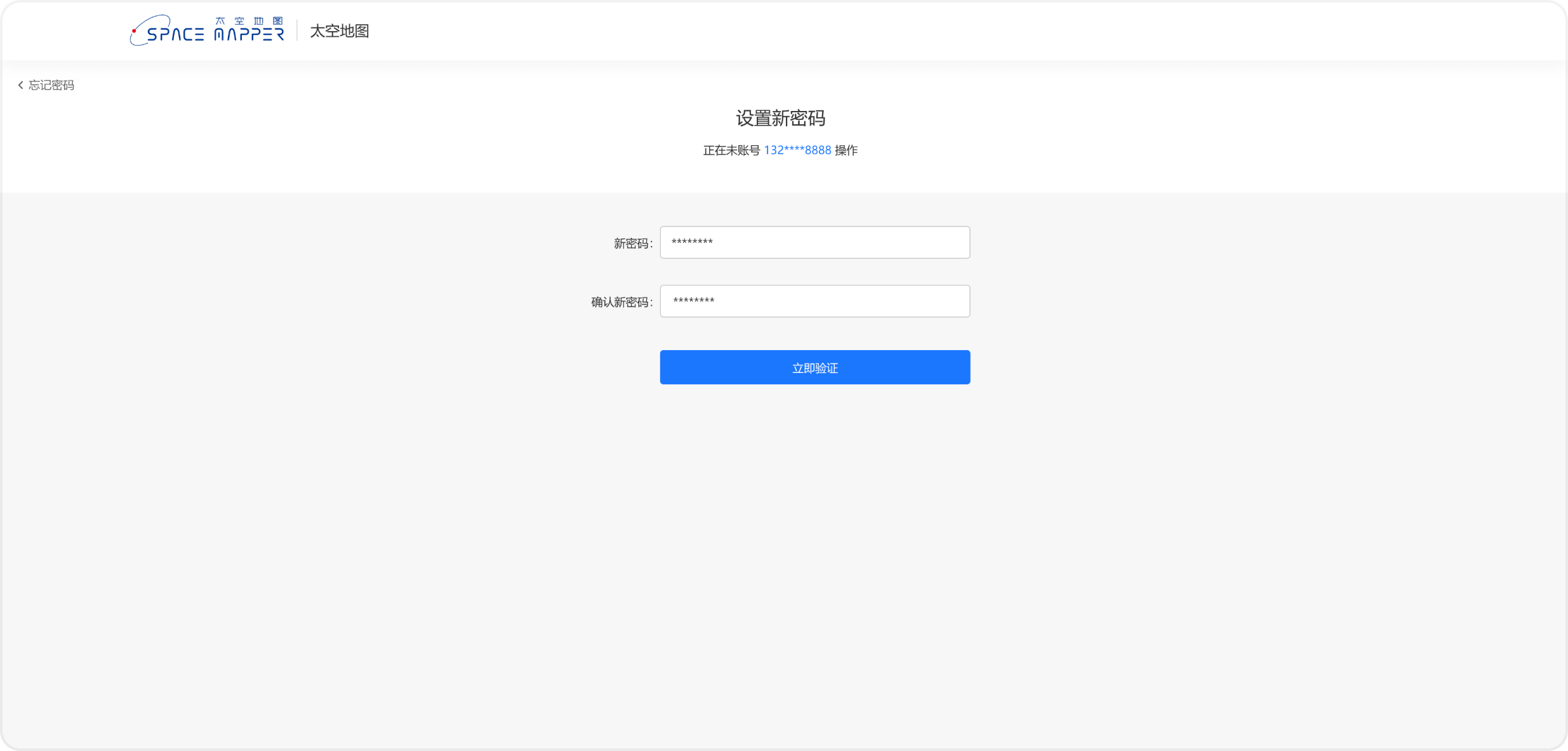
3、点击“下一步,验证身份”按钮进入验证身份页面,可以选择根据手机号验证身份或者根据密保问题验证身份(密保问题在个人中心-安全设置里设置),如下图:

4、在此页面输入新密码即可(新密码由数字、字母及特殊字符组成,8位以上),如下图:

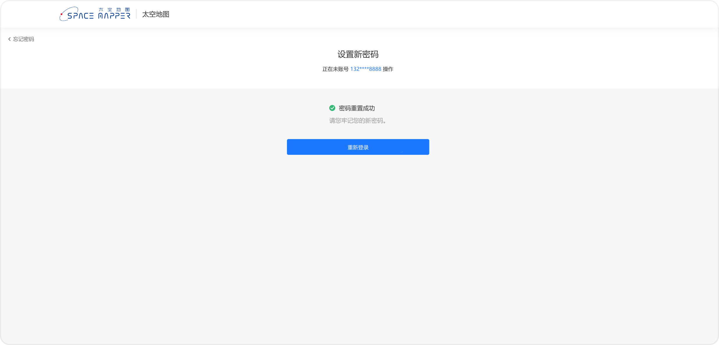
5、进入此页面,代表密码修改成功,如下图:

7 * 24
多渠道服务支持
专业服务
云业务全流程支持
值得信赖
可以依赖的合作伙伴
专属贴身服务
1V1贴身服务,专属保障
建议反馈
优化建议反馈
